Reference Numbers

Access method:

Go to Tools > Scrolls > Reference Number Scroll.

Use the window to look up orders based on reference numbers. It retrieves records based on numbers recorded for:

  • Order headers

  • Stops

  • Commodities

image2

The Profile button is not available for reference numbers.

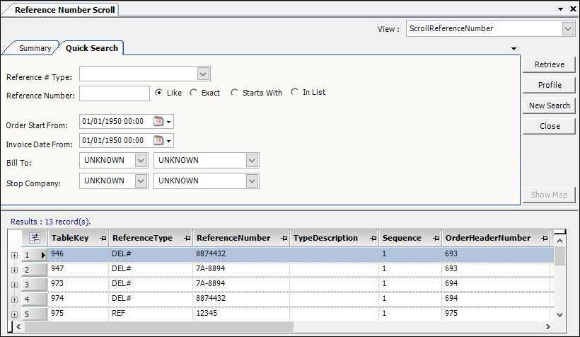
Reference Number scroll - Quick Search tab

Use the Quick Search tab to set restrictions based on reference number type, or by the number itself.

image5

Reference # Type

Select the kind of reference number (PO#, BL#, etc.)

Note: Reference number types are set up in the ReferenceNumber label in System Administrationthe Edit User Definable Fields window.

Reference Number

Enter a complete reference number or a partial number. The system will locate all reference numbers that contain the character string you entered.

Like

Select the radio button to return a match containing the partial numbers entered. This is the broadest search option.

Exact

Select the radio button to return a match of the exact number entered. This is the most efficient search option.

Starts With

Select the radio button to return a match starting with the numbers entered. This is almost as efficient as the Exact search method.

In List

If you enter a number, a comma, and a second number (without spaces between the characters), the system uses the In List search. The In List option will perform an Exact search for each of the numbers specified in the list.

Note: You cannot select this option as a default.

The system uses the Like search option by default. To select a different default search option, use the [Misc]DefaultRefScrollSearchType setting in your TTS50.

When you click Retrieve, the system searches the entire database. If you do not set many restrictions, it must check every reference number field of every record. When you set more restrictions, the system checks the specified fields and eliminates records that do not meet the criteria. The more restrictions you set, the faster the system will be able to retrieve the reference numbers.