TruckMate 2021.3 New Features: Back Office
General
Acc. Charges pop-up window displays grid layout settings (TM-139885)
Any custom grid changes to the Customer Service window > Acc Chgs tab > Accessorial Charges grid will be displayed accurately on the grid and reflected in the Enter Manual Amount pop-up window. Any hidden fields are not displayed in the grid or the pop-up window.


Appointments to TruckMate - E-commerce (TM-151305)
The following changes were made to create status history for an order coming in from a third party (e.g., a Bringg order), if there is violation based on SLM calculation and the CSERV.EXE >Set Admin Status of imported orders that fail SLM calculations app. config. is set. The comment added to the status history will be a "mismatched delivery date or time window".
-
In the Order Preprocessor, when updating a pre-order into Customer Service (CServe.exe), check if the pre-order has a (Bringg) appointment matched when being accepted. If there is a match then a stored procedure is called to get the estimated delivery date/time window and checks to see if there is a mismatch. An admin status history is created when there is mismatch and the CSERV.EXE >Set Admin Status of imported orders that fail SLM calculations app. config. is set.
-
In Customer Service, when posting an order created by Orders API or TM4Web, the same validation occurs as the validation associated with the Update a pre-order in Order Preprocessor and insert an Admin status history record operations.
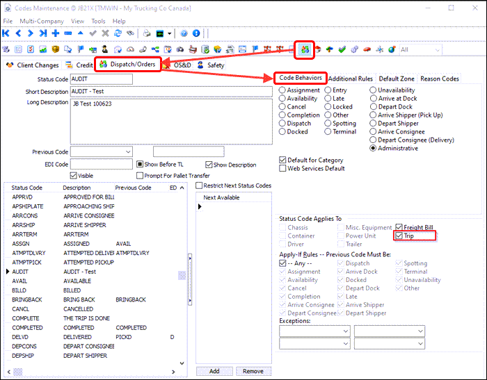
Create reason codes and apply filtered list of status codes and reason codes at trip level (TM-155355)
This set of enhancements allows you to restrict which Reason Codes can be applied to which Status Codes inside Customer Service and Dispatch applications. When a status code is applied against a Freight Bill or a Trip, it is possible to present the user with a filtered list of Reason Codes to select from. In addition, you can also specify which Reason Codes particular users can apply from a security level perspective along with adding new user fields to the Reason Code options to add custom parameters for filtering.
The key enhancements were:
User Fields have been added to the Service Failure (Reason) Codes in Codes Maintenance to be used for reporting purposes.

These user fields can be configured in the new Codes Maintenance program > Defined Fields > Custom Defined Fields > User Fields tab to be presented as a drop-down list or EditPick list requiring a user to choose a value from the list in order for the record to be valid.

The ability to assign multiple Reason Codes to specific Status Codes has been added as a grid in the new Codes Maintenance > Status Codes > Dispatch/Orders > Reason Codes tab.

When a Status Code is applied at both the standard status change level and the Intermodal level in Customer Service the configured reason codes will ensure that only valid Reason Codes are listed as an option to apply against this Current Status.


The ability to restrict certain users from applying certain Reason Codes has been added to the Security configuration as a new Restricted Reason codes grid on the Security > Business Events > Misc > Reason Code tab.

The ability to assign Administrative Status Codes on a Trip level has been added to the existing Codes Maintenance > Status Codes > Dispatch/Orders > Reason Codes tab.

For the dispatch operations changes, see Implement Reason Code restrictions in Dispatch and Multi Mode Dispatch.
Calculate carrier taxes based on carrier’s leg start/end zones (TM-155826)
The carrier taxes are now based on the carrier’s Leg To zones instead of the Freight Bill End zones.
Tax Calculation
A description reflecting this new change to the Vendor tax calculation has been added to the Billing > Tax Calculation (Biltax.exe) program.

Customer Service
Interline Payable (IP)) taxes are calculated based on the IP’s To zone ABCAL (Alberta) instead of the freight bill’s End zone BCCHI (BC).

Decouple the Pick Up By and Deliver By dates/times at site level (TM-156602)
The validation between a ‘Pickup’ and ‘Delivery’ time for an order has been "decoupled" and refined to allow port bookings (dispatchers), and client deliveries (schedulers), to operate in isolation without interrupting each other’s workflow. TruckMate can be configured to allow you to schedule a pickup time which is not validated against the delivery time.
This enhancement was based on these requirements:
-
Decouple the Pick Up By and Deliver By dates/times and apply at Site level to:
-
Allow Pick Up date/time greater than Deliver date/time.
-
Prevent auto-set of Deliver By dates/times = Pick Up By date/time.
-
-
Control the ‘Pick/Delv to Future’ configuration at the Site level.
-
Auto-set the respective End date/time when the Pick Up By and/or Deliver By changes.
-
Warn user when adding bill to trip if Pick Up date/time is greater than Deliver By date/time.
To accommodate these requirements, the TruckMate modifications includes:
-
The existing CSERV.EXE Application Configurator option ‘Pick/Delv to Future’ now includes 'Site' as a third value to indicate the new Pick/Delv to Future checkbox option in Codes Maintenance > Site Setup will take precedence.
Utilities > Application Configurator > CSERVE.EXE
| Option | Description |
|---|---|
Pick/Delv to Future |
Determines whether and how a default date will be supplied for the Pick Up By and Deliver By fields on new orders.
|
-
A new DISPATCH.EXE Application Configuration ‘Pick/Delv Double-Click’ will cause the Adjust Pickup/Delivery form to appear to allow all four dates to be changed at once. Currently, this form will appear only if Security > Misc > Customer Service > Pickup/Delivery Date = ‘Audit Dates’ but this new option removes that dependency.
Utilities > Application Configurator > DISPATCH.EXE
| Option | Description |
|---|---|
Pick/Delv Double-Click |
Determines which action is to be taken after double-clicking a Pick Up By or Deliver By date to open either the single date form or the multiple date form.
|
-
A new Site setup Pick/Delv to Future checkbox option will set newly created bills to the default Pick Up By and Deliver By windows of ‘01/01/3000’ depending on the Site. It will apply to all new orders created in TruckMate for that site regardless of where or how created, including FB Import Service and the Order API.
-
A new Site Setup Pick/Delv Decouple checkbox option will control whether or not bills containing a Pick Up By date/time greater than a Deliver By date/time are allowed and whether or not to auto-set the Deliver By/End dates/times = Pick Up By date/time when the Pick Up By date/time is changed to a date greater than the Deliver By and/or End date/time.
-
A new Site Setup Pick/Delv End Sync checkbox option will auto-set the Pick By End date/time = Pick By date/time when Pick By date/time is changed and the Delv By End date/time = Delv By date/time when Delv By date/time is changed. This will keep the End date/time in sync with the By date/time.

-
If Pick/Delv Decouple is True, an additional Update checkbox will appear on the Adjust Pickup/Delivery window. Select the Update checkbox if user wants to update the Pickup or Delivery date/time. When user click on the "OK" button, one of the "update" checkbox must be check.

AP Invoice Entry
Validating enabling checkboxes in invoice print selection filters (TM-136541)
Some validation has been added to the enabled range or list filters to ensure they contain appropriate values.

When enabling the "Bill number" or "Bill number" (Range) filter with the checkbox selected for either, and there are no bill numbers entered into either of the selections windows, an error message is displayed to prevent accidentally printing ALL outstanding bills.
Prevent entries with the same GL code combining (TM-140401)
An AP Invoice will often have detail lines that are expensed to the same GL account, but have unique reference descriptions. To make GL review & reconciliation easier, now there is a way to see the individual line items represented in the GL entries for AP Invoices.

A new APNR.EXE > Subtotal GLTRANS Postings application configuration option of "None" prevents GL entries from being grouped/summed together when running the AP Invoice Register and allows you to report at the invoice detail level.
Utilities > Application Configurator > APNR.EXE
| Option | Description |
|---|---|
Subtotal GLTRANS Postings |
Determines whether to consolidate GL postings when running the AP Invoice Register. By register, per invoice on register or not at all and retaining the invoice GL details as entered. * True (default) * False * None |
When drilling-down into GL Transactions, the individual invoice line items are fully represented in the GL.

Auto calculate vendor tax on the invoice created from a PO (TM-153002)
If you are using vendor taxes in TruckMate, now you can modify your purchase orders so they can be imported into AP Invoice and have the taxes calculate automatically.

For the purchase order (PO), if you have a part that costs $100 and the tax rate is 10%, set the PO total to $110
When you then create an invoice based on the PO, the proper tax will be calculated.

Chassis Billing
Chassis Billing module improvements
Intermodal Configuration
New clock start/end options have been added for the chassis billing contract in the Intermodal Configuration (IMConfig.exe) > Chassis per Diem tab > Timing Setup section.
-
Clock Start - First FB Picked
-
Clock End - Last FB Delivered

This allows the billing date range to be based off the entire time that the chassis is in use (rather than just the time of the loaded bill).
Data Purge
Purge RES_CHANGE_CAPTURE data in DataPurge.exe (TM-151314)
The TruckMate Data Purge utility now allows you to purge data from RES_CHANGE_CAPTURE and to select a specific resource type to purge.

| The Data Purge program requires schema access, which is currently not available in the subscription model. |
Driver Deduction Register
Driver Deduction Register as a service (TM-158315)
The Accounting & Finance > Driver Payables > Driver Deduction Register can now run in the background as a Windows servie without user intervention. The service schedule and logging options are configured on the Driver Deduction Register > Windows Service menu > Driver Deduction Register Service Options window.

A new DEDREG - Allow Service Coniguration Button checkbox option was added to the Security Configuration program > Security tab > Business Events > Allow Changes to control access to the Driver Deduction Register service setup.

Driver Pay
Driver Pay Contracts Percent rule Add All Acc Codes (TM-94943)
The Add All Acc. Codes right-click shortcut menu option in the Accounting & Finance > Driver Payables > Driver Pay Contracts program > Percent tab > Driver Pay Percent Rules accessorial grid section has been enhanced to limit the results so only Active accessorial charge codes are added.

"Hourly" pay rule type added to Driver Pay Contract Review wizard (TM-133528)
In the Driver Pay Contracts > Tools menu > Contract Review wizard, "Hourly" was added to the drop-down list of options for the Pay Rule Type selection method. It was also added for the contract option.

Driver Pay Audit Deduction Summary Info now respects date filters (TM-158404)
The Pay, Ded and Net total deduction summary fields displayed in the middle of the Driver Payables > Driver Pay Audit > Deductions tab will now respect the Ded Date and Bill Date filters at the bottom right of the window. These totals will now include those records that meet the Ded Date and Bill Date filters when the filters are selected.

Copy Driver Pay Contracts - Copy Group Reference (TM-158411)
A new Copy Group Reference option has been added to the Accounting & Finance > Driver Payables > Driver Pay Contracts program > Tools menu > Copy Wizard added as part of the TM 2021.2 release.

-
To copy Group Reference you must copy the Rules.
-
The setting of the two 'Use DMILE Pay' and 'Use JOB Pay' checkboxes on the Rules tab will also be copied when 'Copy Rules' is checked.
-
User Fields on the Pay tab are copied when the Copy Pay Codes checkbox is selected.
-
User Fields on Deductions tab are copied when Copy Deduction Codes is checked.
Driver pay quantity and rate linked to a Pick or Drop instead of Other (TM-158480)
When the Status code is used in a Pick/Drop rule, a new STATUS_BEHAVIOR column (in the DRV_RULE_PD table) indicates whether the status code is linked to a pick or a drop. The driver pay calculation logic will populate the appropriate qty/rate (pick_qty/pick_rate, drop_qty/drop_rate, other_qty/other_rate) fields in the DRIVERPAY record based on STATUS_BEHAVIOR only when status code is used.

The pay quantity and rate will now be populated in Driver Pay into the appropriate Pick and Drop fields (instead of being shown as Other) in the same way pick/drop rules that are Trip Based = True are populated.
RMIS Integration
Exclude or disable auto check for the “Use Alternative Address for Check Printing" in RMIS updates
A new DISPATCH.EXE > Carrier Onboarding - Exclude Alternative Address Update app. config. has been addded to disable using the alternative address for check printing when using RMIS onboarding integration.
Utilities > Application Configurator > DISPATCH.EXE
| Option | Description |
|---|---|
Carrier Onboarding - Exclude Alternative Address Update |
Determines whether a vendor’s alternative address is used for check printing regardless of the Vender > Alternative Address > Use Alternative Address for Check Printing checkbox setting for that vendor.
|







